Easy XML Editor
Welcome to the download page for "Easy XML Editor", an innovative software developed by the renowned Richard ... users who frequently work with XML files. "Easy XML Editor" is a powerful tool that simplifies the process ...

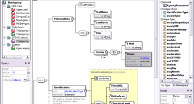
Discover the ultimate toolkit for Windows 10 software development with Altova MissionKit Professional Edition. Crafted by Altova, Inc., this comprehensive suite empowers developers with cutting-edge tools and features. Seamlessly design, develop, and deploy innovative applications with ease. Unlock your full potential and create exceptional software experiences for Windows 10 users. Embrace the power of Altova MissionKit Professional Edition today!
| Author: | Altova, Inc. |
| License: | Demo |
| Price: | $869.00 |
| Released: | Oct 21, 2025 |
| File size: | 326.93 MB |
| Downloads: | 195 |
| Keywords: | database tools, Inc., software development, Altova, xml tools, uml tools, xml suite, sql tools, xml editor, software review, x64, Windows 10 software, Altova MissionKit Professional Edition |
| Author URL: | http://www.altova.com |
Welcome to the download page for Altova MissionKit Professional Edition, an exceptional software suite developed by Altova, Inc. This powerful toolset is specifically designed for Windows 10, offering an array of cutting-edge features to streamline your development process. With Altova MissionKit Professional Edition, you can effortlessly create, edit, and transform XML, SQL, and UML-based data, ensuring unparalleled precision and efficiency. Seamlessly integrated with Windows 10, this software empowers developers with advanced functionalities, including code generation, debugging, and database management. Whether you are a seasoned professional or just starting your coding journey, Altova MissionKit Professional Edition is your ultimate companion for Windows 10 software development. Download now and unlock the full potential of your projects!