Visual Paradigm Modeler Edition
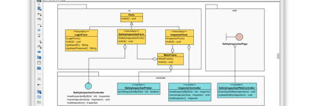
Visual Paradigm Modeler Edition is a powerful software tool designed for professionals seeking to enhance their modeling capabilities in Windows 10. Developed by Visual Paradigm, this edition offers a comprehensive suite of features ...



